-
Notifications
You must be signed in to change notification settings - Fork 6
Open
Description
I. Actual
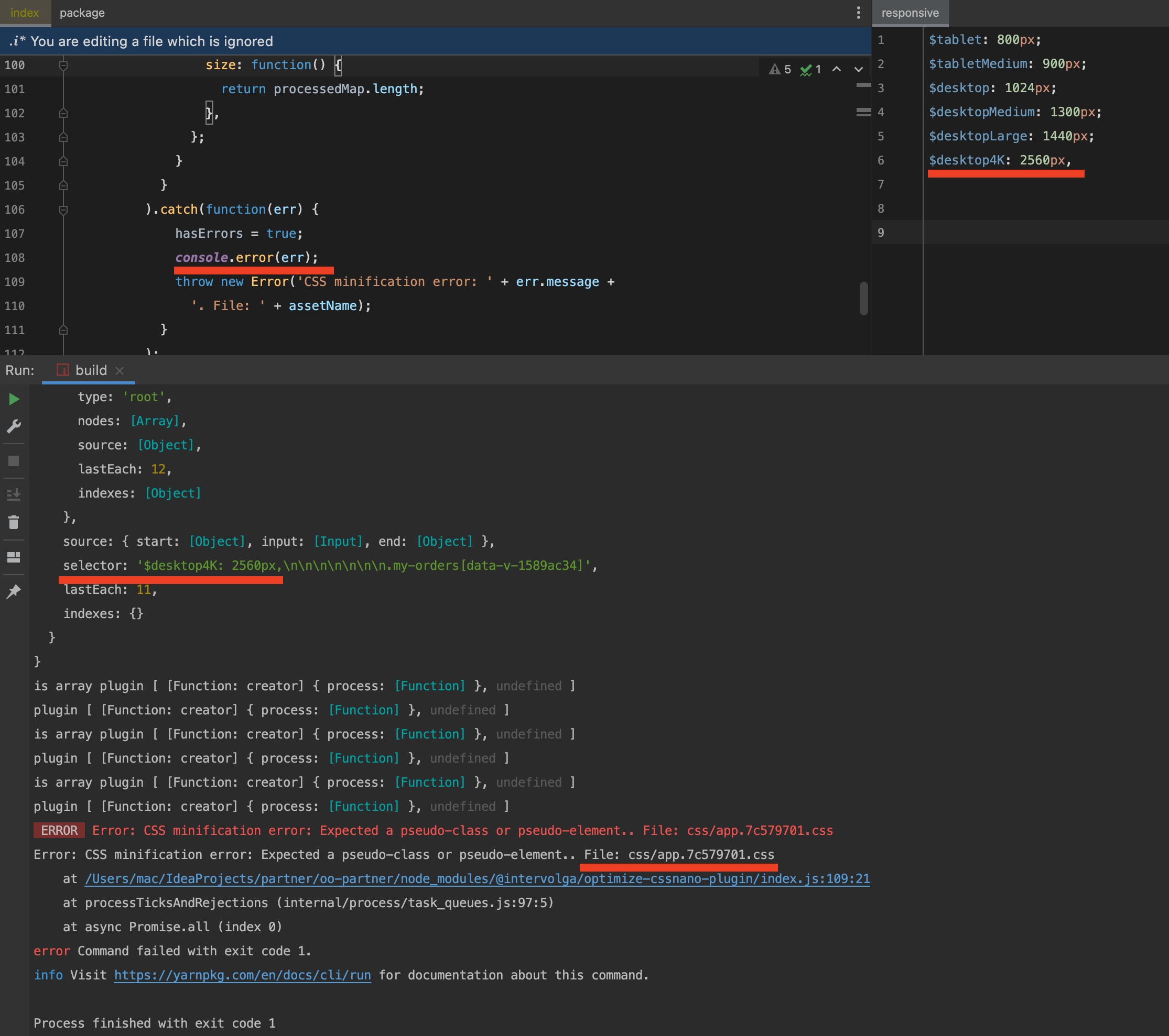
An error reported by this lib.

After adding console.error(err) in index.js file:

The issue here is that a comma is used instead of the semicolon, it leads to an incorrect token parser.
Expect: The error message should include the invalid CSS, for example in this case:
selector: '$desktop4K: 2560px,\n\n\n\n\n\n\n.my-orders[data-v-1589ac34]'
Do you know where the file css/app.7c579701.css is stored?
Reactions are currently unavailable
Metadata
Metadata
Assignees
Labels
No labels